3.11 DaySim
DaySim simulates 24-hour itineraries for regional residents including but not limited to choices of activity participation, destination, mode, and time-of-day, with spatial resolution as fine as individual microzones and temporal resolution as fine as single minutes. DaySim’s predictions in all dimensions (activity and travel generation, tours and trip-chaining, destinations, modes, and timing) are sensitive to travel times and costs that vary by mode, origin–destination (OD) path, and time-of-day, so it can, in turn, effectively use as input to network supply models. DaySim captures the effects of travel time and cost upon activity and travel choices in a way that is balanced across modes and times of day and consistent with the econometric theory of nested choice models. DaySim can be used in a distributed manner by running separate instances on different processors on different partitions of the study area population, and then merging the results.
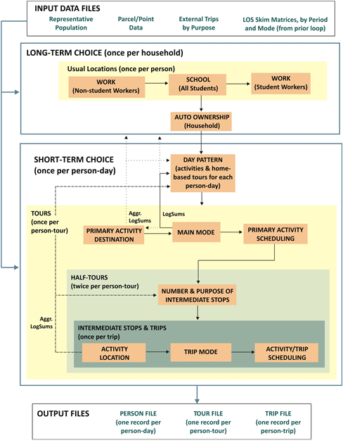
DaySim is comprised of a number of subcomponents and structured as a series of hierarchical or nested choice models. The general hierarchy places the long term models at the top of the choice hierarchy, and the short term models at successively lower levels in the hierarchy. The detailed hierarchy and flow through the model is illustrated in Figure 3‑4. Note that the general flow is down from the long term models to the short term models. Moving down from top to bottom, the choices from the long term models influence or constrain choices in lower level models. For example, household auto ownership affects both day pattern and tour (and trip) mode choice, by including auto ownership variables in those component models. In addition to these direct influences, utilities from lower level models flow upward to higher level models. “Logsums” (expected utilities) from tour destination and tour mode choice models affect other short term models, as well as the upper level, longer term models. Some of the logsums from lower level models are aggregated for use in the long term models, in order to reduce the computational load of using fully detailed disaggregate logsums in such a complex nesting structure.
FIGURE 3-4 DAYSIM MODELING COMPONENTS AND LINKAGES
